Cracking 逃离鸭科夫
参考教程:https://www.bilibili.com/video/BV1vok1BFE9Z
这篇文章以一个具体案例为切入点,简单梳理游戏逆向中的一些基础概念,并走通一套相对完整的逆向分析与破解流程。
Disclaimer: 《逃离鸭科夫》是单机游戏,本文内容仅用于学习和研究参考。
先启动 Duckov,然后在主界面使用 Cheat Engine 附加到游戏进程。
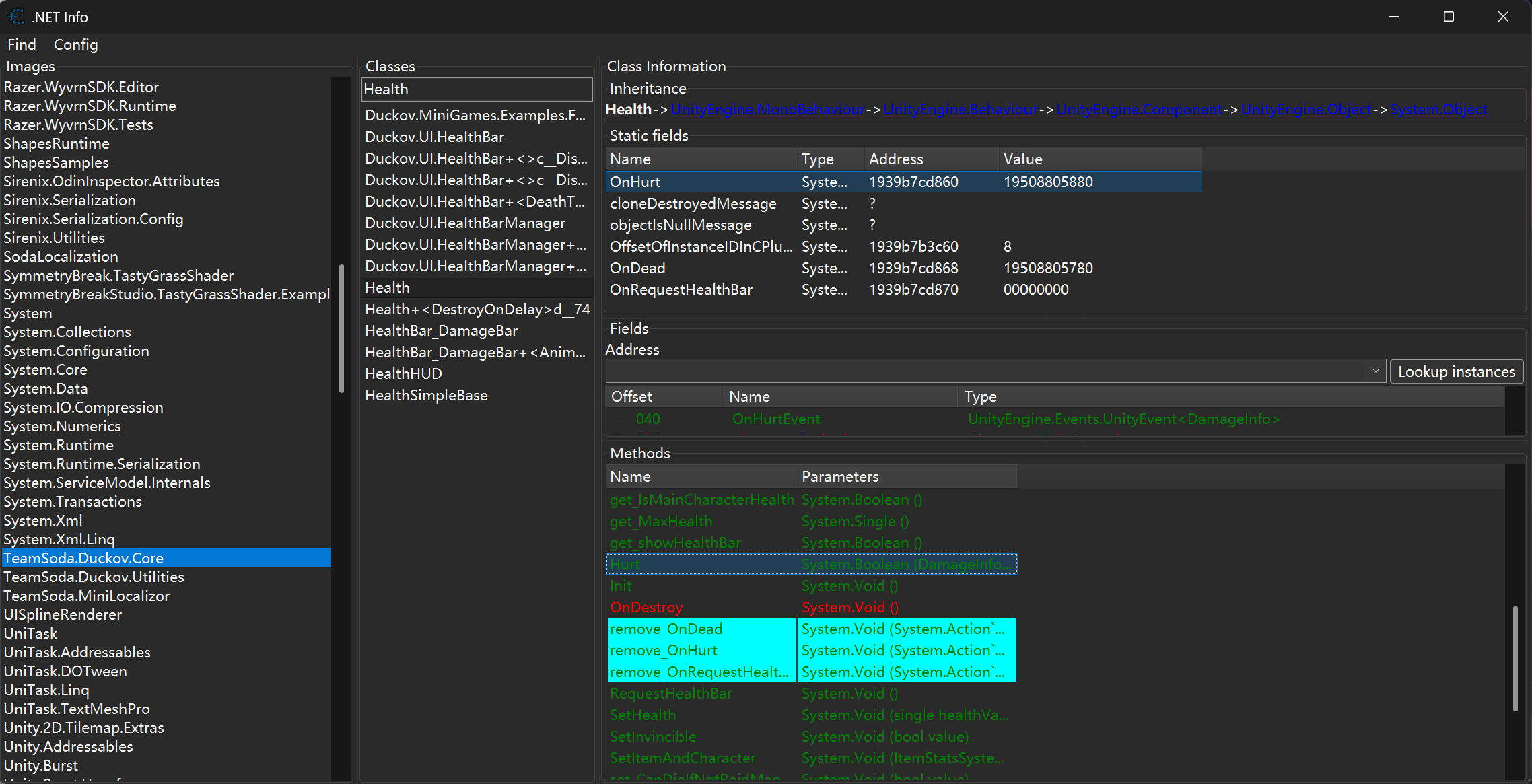
在菜单中选择 Mono -> Activate mono features。
接着打开 Mono -> .Net Info。
弹出的窗口里会显示 .NET 相关的各种信息,从 Images、Classes 到具体的方法。每一个方法都会被映射到当前进程中的实际地址。
如上图所示,我们的目标是“锁血”,也就是让敌人无法对玩家单位造成伤害。因此可以先把目标方法锁定为 Health 类中的 Hurt 方法。由于这个类会被所有单位继承,所以不能简单粗暴地直接 patch;必须加上一层判断逻辑,只在目标是玩家时跳过伤害,而对其他敌方单位仍然保持正常行为。
双击目标方法,打开反汇编视图:
Health:Hurt - 55 - push rbp
Health:Hurt+1- 48 8B EC - mov rbp,rsp
Health:Hurt+4- 48 81 EC 90060000 - sub rsp,00000690 { 1680 }
Health:Hurt+b- 48 89 5D C8 - mov [rbp-38],rbx
Health:Hurt+f- 48 89 75 D0 - mov [rbp-30],rsi
Health:Hurt+13- 48 89 7D D8 - mov [rbp-28],rdi
Health:Hurt+17- 4C 89 65 E0 - mov [rbp-20],r12
Health:Hurt+1b- 4C 89 6D E8 - mov [rbp-18],r13
Health:Hurt+1f- 4C 89 75 F0 - mov [rbp-10],r14
Health:Hurt+23- 4C 89 7D F8 - mov [rbp-08],r15
函数起始地址是 194B2942670。
记下这个地址后,再用 IDA Pro 附加到进程里看伪代码。毕竟原始反汇编又长又杂,直接硬读体验并不好。
直接跳转到地址 194B2942670,然后反编译。
1
2
3
4
5
6
7
8
9
10
11
12
13
14
15
16
17
18
19
20
21
22
23
24
25
26
27
28
29
30
31
__int64 __fastcall sub_194B2942670(__int64 a1, __int64 a2)
{
/* var decl fields omitted */
v67[0] = 0i64;
v67[1] = 0i64;
v68 = 0i64;
v69 = 0i64;
v59 = 0.0;
v70 = 0i64;
v71 = 0i64;
if ( (unsigned int)((__int64 (__fastcall *)(_QWORD, _QWORD))loc_194A87D3CE7)(unk_194FE20FF60, 0i64)
&& *(_BYTE *)(unk_194FE20FF60 + 97i64) )
{
return 0i64;
}
if ( *(_BYTE *)(a1 + 125) )
return 0i64;
if ( *(_BYTE *)(a1 + 116) )
return 0i64;
if ( (unsigned int)((__int64 (__fastcall *)(_QWORD, _QWORD))loc_194A87D3CE7)(*(_QWORD *)(a2 + 112), 0i64)
&& *(float *)(a2 + 104) > (double)((float (*)(void))unk_194B27520CE)() )
{
((void (__fastcall *)(__int64, _QWORD, _QWORD, _QWORD))unk_194B2944986)(
a1,
*(_QWORD *)(a2 + 112),
*(_QWORD *)(a2 + 56),
*(int *)(a2 + 100));
}
// Omitting following logic
其中,if ( *(_BYTE *)(a1 + 125) ) 对应的是 Health 类中的字段:
07d invincible System.Boolean
074 isDead System.Boolean
一旦命中这两个条件,后续就不会再对该单位继续造成伤害。
剩下的逻辑分析起来还是比较费劲,所以这里换用 DnSpy,直接去看 JIT 之前的 IL 层代码。
把 Escape from Duckov\Duckov_Data\Managed\TeamSoda.Duckov.Core.dll 直接拖进 DnSpy,然后找到 Health::Hurt() (见附录)
看到这里,基本已经接近源码级别的信息了。
重点看这一段:
1
2
3
4
if (!damageInfo.ignoreDifficulty && this.team == Teams.player)
{
damageInfo.damageValue *= LevelManager.Rule.DamageFactor_ToPlayer;
}
可以看出,它的判断逻辑是 this.team == Teams.player。换句话说,我们只需要读取 team 字段并据此做判断就够了。
1
2
3
4
5
6
7
8
9
10
11
12
13
14
15
16
17
18
19
20
21
22
using System;
// Token: 0x0200007A RID: 122
public enum Teams
{
// Token: 0x040003ED RID: 1005
player,
// Token: 0x040003EE RID: 1006
scav,
// Token: 0x040003EF RID: 1007
usec = 3,
// Token: 0x040003F0 RID: 1008
bear,
// Token: 0x040003F1 RID: 1009
middle,
// Token: 0x040003F2 RID: 1010
lab,
// Token: 0x040003F3 RID: 1011
all,
// Token: 0x040003F4 RID: 1012
wolf
}
枚举默认从 0 开始,因此 Teams::player 的值就是 0。
回到 CE 里继续查字段:
050 team Teams
也就是说,这个字段位于 0x50 偏移处。
接下来就是写 hook。常见做法有两个:
- 直接用 CE 写注入脚本。
- 用 Frida 做动态注入。
Frida那个其实更原始一点,需要自己去allocate memory,自己从头到尾把code injection的pipeline走完。所以我这里直接用CE做了。
CE Auto Assembler注入
思路很简单:在函数 prologue 之后注入 hook,并加入如下判断:
1
2
3
4
if is_player():
invincible=True # set invincible to True.
else:
continue # resume normal control flow
打开 Memory Viewer -> Tools -> Auto Assembler。
这里的目标是做 Code Injection,所以直接使用 Code Injection Template 就行,省事很多。
我这里选择在下面这条指令处注入:
1
Health:Hurt+2a - 48 89 95 A8F9FFFF - mov [rbp-00000658],rdx
注入最好在第一个basic block,重点在于必须确保此时 rcx 仍然指向 this 指针。
1
2
3
4
5
6
7
8
9
10
11
12
13
14
15
16
17
18
19
20
21
22
23
24
25
26
27
28
alloc(newmem,2048,Health:Hurt+2a)
label(returnhere)
label(originalcode)
label(exit)
label(is_other)
newmem: //this is allocated memory, you have read,write,execute access
//place your code here
push rdx
mov edx, [rcx+50]
cmp edx, 0
jne is_other
// is player
mov byte ptr [rcx+7d], 1
is_other:
pop rdx
originalcode:
mov [rbp-00000658],rdx
exit:
jmp returnhere
Health:Hurt+2a:
jmp newmem
nop 2
returnhere:
附录
1
2
3
4
5
6
7
8
9
10
11
12
13
14
15
16
17
18
19
20
21
22
23
24
25
26
27
28
29
30
31
32
33
34
35
36
37
38
39
40
41
42
43
44
45
46
47
48
49
50
51
52
53
54
55
56
57
58
59
60
61
62
63
64
65
66
67
68
69
70
71
72
73
74
75
76
77
78
79
80
81
82
83
84
85
86
87
88
89
90
91
92
93
94
95
96
97
98
99
100
101
102
103
104
105
106
107
108
109
110
111
112
113
114
115
116
117
118
119
120
121
122
123
124
125
126
127
128
129
130
131
132
133
134
135
136
137
138
139
140
141
142
143
144
145
146
147
148
149
150
151
152
153
154
155
156
157
158
159
160
161
162
163
164
165
166
167
168
169
170
171
// Health
// Token: 0x06000408 RID: 1032 RVA: 0x00011DB0 File Offset: 0x0000FFB0
public bool Hurt(DamageInfo damageInfo)
{
if (MultiSceneCore.Instance != null && MultiSceneCore.Instance.IsLoading)
{
return false;
}
if (this.invincible)
{
return false;
}
if (this.isDead)
{
return false;
}
if (damageInfo.buff != null && UnityEngine.Random.Range(0f, 1f) < damageInfo.buffChance)
{
this.AddBuff(damageInfo.buff, damageInfo.fromCharacter, damageInfo.fromWeaponItemID);
}
bool flag = LevelManager.Rule.AdvancedDebuffMode;
if (LevelManager.Instance.IsBaseLevel)
{
flag = false;
}
float num = 0.2f;
float num2 = 0.12f;
CharacterMainControl characterMainControl = this.TryGetCharacter();
if (!this.IsMainCharacterHealth)
{
num = 0.1f;
num2 = 0.1f;
}
if (flag && UnityEngine.Random.Range(0f, 1f) < damageInfo.bleedChance * num)
{
this.AddBuff(GameplayDataSettings.Buffs.BoneCrackBuff, damageInfo.fromCharacter, damageInfo.fromWeaponItemID);
}
else if (flag && UnityEngine.Random.Range(0f, 1f) < damageInfo.bleedChance * num2)
{
this.AddBuff(GameplayDataSettings.Buffs.WoundBuff, damageInfo.fromCharacter, damageInfo.fromWeaponItemID);
}
else if (UnityEngine.Random.Range(0f, 1f) < damageInfo.bleedChance)
{
if (flag)
{
this.AddBuff(GameplayDataSettings.Buffs.UnlimitBleedBuff, damageInfo.fromCharacter, damageInfo.fromWeaponItemID);
}
else
{
this.AddBuff(GameplayDataSettings.Buffs.BleedSBuff, damageInfo.fromCharacter, damageInfo.fromWeaponItemID);
}
}
bool flag2 = UnityEngine.Random.Range(0f, 1f) < damageInfo.critRate;
damageInfo.crit = (flag2 ? 1 : 0);
if (!damageInfo.ignoreDifficulty && this.team == Teams.player)
{
damageInfo.damageValue *= LevelManager.Rule.DamageFactor_ToPlayer;
}
float num3 = damageInfo.damageValue * (flag2 ? damageInfo.critDamageFactor : 1f);
if (damageInfo.damageType != DamageTypes.realDamage && !damageInfo.ignoreArmor)
{
float num4 = flag2 ? this.HeadArmor : this.BodyArmor;
if (characterMainControl && LevelManager.Instance.IsRaidMap)
{
Item item = flag2 ? characterMainControl.GetHelmatItem() : characterMainControl.GetArmorItem();
if (item)
{
item.Durability = Mathf.Max(0f, item.Durability - damageInfo.armorBreak);
}
}
float num5 = 1f;
if (num4 > 0f)
{
num5 = 2f / (Mathf.Clamp(num4 - damageInfo.armorPiercing, 0f, 999f) + 2f);
}
if (characterMainControl && !characterMainControl.IsMainCharacter && damageInfo.fromCharacter && !damageInfo.fromCharacter.IsMainCharacter)
{
CharacterRandomPreset characterPreset = damageInfo.fromCharacter.characterPreset;
CharacterRandomPreset characterPreset2 = characterMainControl.characterPreset;
if (characterPreset && characterPreset2)
{
num5 *= characterPreset.aiCombatFactor / characterPreset2.aiCombatFactor;
}
}
num3 *= num5;
}
if (damageInfo.elementFactors.Count <= 0)
{
damageInfo.elementFactors.Add(new ElementFactor(ElementTypes.physics, 1f));
}
float num6 = 0f;
foreach (ElementFactor elementFactor in damageInfo.elementFactors)
{
float factor = elementFactor.factor;
float num7 = this.ElementFactor(elementFactor.elementType);
float num8 = num3 * factor * num7;
if (num8 < 1f && num8 > 0f && num7 > 0f && factor > 0f)
{
num8 = 1f;
}
if (num8 > 0f && !this.Hidden && PopText.instance)
{
GameplayDataSettings.UIStyleData.DisplayElementDamagePopTextLook elementDamagePopTextLook = GameplayDataSettings.UIStyle.GetElementDamagePopTextLook(elementFactor.elementType);
float size = flag2 ? elementDamagePopTextLook.critSize : elementDamagePopTextLook.normalSize;
Color color = elementDamagePopTextLook.color;
PopText.Pop(num8.ToString("F1"), damageInfo.damagePoint + Vector3.up * 2f, color, size, flag2 ? GameplayDataSettings.UIStyle.CritPopSprite : null);
}
num6 += num8;
}
damageInfo.finalDamage = num6;
if (this.CurrentHealth < damageInfo.finalDamage)
{
damageInfo.finalDamage = this.CurrentHealth + 1f;
}
this.CurrentHealth -= damageInfo.finalDamage;
UnityEvent<DamageInfo> onHurtEvent = this.OnHurtEvent;
if (onHurtEvent != null)
{
onHurtEvent.Invoke(damageInfo);
}
Action<Health, DamageInfo> onHurt = Health.OnHurt;
if (onHurt != null)
{
onHurt(this, damageInfo);
}
if (this.isDead)
{
return true;
}
if (this.CurrentHealth <= 0f)
{
bool flag3 = true;
if (!LevelManager.Instance.IsRaidMap && !this.CanDieIfNotRaidMap)
{
flag3 = false;
}
if (!flag3)
{
this.SetHealth(1f);
}
}
if (this.CurrentHealth <= 0f)
{
this.CurrentHealth = 0f;
this.isDead = true;
if (LevelManager.Instance.MainCharacter != this.TryGetCharacter())
{
this.DestroyOnDelay().Forget();
}
if (this.item != null && this.team != Teams.player && damageInfo.fromCharacter && damageInfo.fromCharacter.IsMainCharacter)
{
EXPManager.AddExp(this.item.GetInt("Exp", 0));
}
UnityEvent<DamageInfo> onDeadEvent = this.OnDeadEvent;
if (onDeadEvent != null)
{
onDeadEvent.Invoke(damageInfo);
}
Action<Health, DamageInfo> onDead = Health.OnDead;
if (onDead != null)
{
onDead(this, damageInfo);
}
base.gameObject.SetActive(false);
if (damageInfo.fromCharacter && damageInfo.fromCharacter.IsMainCharacter)
{
Debug.Log("Killed by maincharacter");
}
}
return true;
}
Ideas
- 能不能把 Cheat Engine 和 MCP 结合起来?
- 是否可以定制 Cheat Engine,做一些简单的检测绕过?
- 能不能把
.Net Info自动导出来?目前 CE 本身没有提供这个能力。 - 是否可以写一个小脚本,把伪代码里很长的变量定义区折叠掉,方便阅读?

